CASE STUDY
Identity Verification for the Hiring Process
Designing a mobile-first identity verification flow to streamline hiring workflows while maintaining compliance and minimizing friction.
The Goal
Demonstrate how background check candidates could complete identity verification confidently, securely, and with minimal friction through a working, shareable demo for business stakeholders.
My Role
Lead UX Designer responsible for end-to-end experience design, prototyping, validation, and collaboration with engineering to deliver a working mobile verification demo under a compressed timeline.
Key Insights
Trust and clarity matter more than speed when asking users to share sensitive identity documents.
For many candidates, identity verification is unfamiliar, stressful, and high-stakes. The UX challenge was not only technical accuracy, but creating a calm, accessible experience that clearly explained what was happening, what was required, and what would happen next.
Impact
Delivered a polished, working mobile identity verification demo on a tight timeline
Validated the experience with users unfamiliar with Sterling Identity and background checks
Identified and resolved major friction points, including desktop-to-mobile handoff and document capture guidance
Established a foundation for future production-ready identity verification workflows
My Challenge
Design a simple, accessible mobile experience for identity verification built on an existing backend system, while accounting for device constraints, user anxiety, and the need for a sharable demo.
Users
Job candidates completing identity verification as part of the hiring process.
Scope and Constraints
Existing third-party backend verification process
Mobile-first experience required
Clear redirection needed for users opening verification links on desktop
Compressed timeline driven by demo and sales needs
High trust and accessibility requirements
My Process
Partnered with engineering to understand the existing backend verification flow
Whiteboarded system workflows with the lead developer and translated them into a formal workflow model and interactive prototype using Adobe XD.
Conducted rapid in-office validation to identify major usability issues
Ran broader usability testing through UserTesting with participants unfamiliar with Sterling Identity or background checks
Synthesized findings and prioritized fixes, focusing on mobile redirection and document capture clarity
Designed refined graphics and guidance for image capture and next steps
Supported development of a working demo app, including creation of physical mock identity document cards for testing and presentation
Organizations
Sterling Identity
My Role
Lead UX Designer
Date / Duration
Mar 2019 - Jun 2019
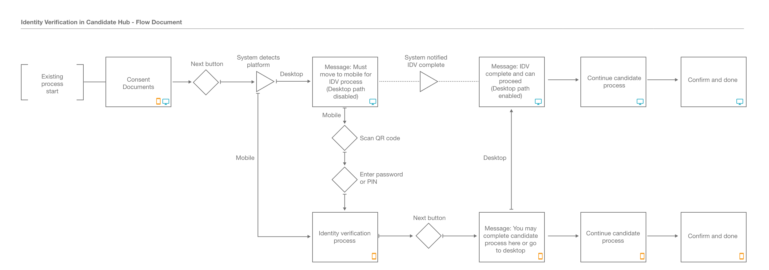
Cross-Platform Verification Flow
To align engineering, product stakeholders, and the demo experience, I mapped the identity verification flow within the broader Sterling candidate screening system. This workflow clarified how candidates moved between desktop and mobile environments and where identity verification occurred within the overall hiring process.
Workflow documenting how identity verification fits into the larger candidate screening system across desktop and mobile (click image to enlarge)


Mock identity document card created to support realistic testing and demonstration of the identity verification workflow. These physical artifacts allowed stakeholders and usability participants to experience the document capture process within the demo environment.
Interactive demo
A working simulation of the identity verification flow used for demonstration, using the mock ID shown above. I designed the capture workflow, including document handling, system feedback, and recovery patterns represented here as well as the supporting graphics. The same workflow is represented in the imagery below.















